站点介绍
见过很多磁力搜索的文章" style="text-decoration:underline;" href="https://xiangleshare.com/site?type=31" target="_blank" onclick="SubmitBtn('cdedafe297','keyword','click-count','26845-29','none','','','','','','none');">磁力搜索搜索站点,但是这个站点是我见过最先简介的站点。站点首页搜索框加上几个合理的推荐词,搜索结果页面就是列表,主要是看上去非常干净,你需要什么一眼就能看到,除此之外,搜索的结果也是比较精确的。
使用方法/界面展示
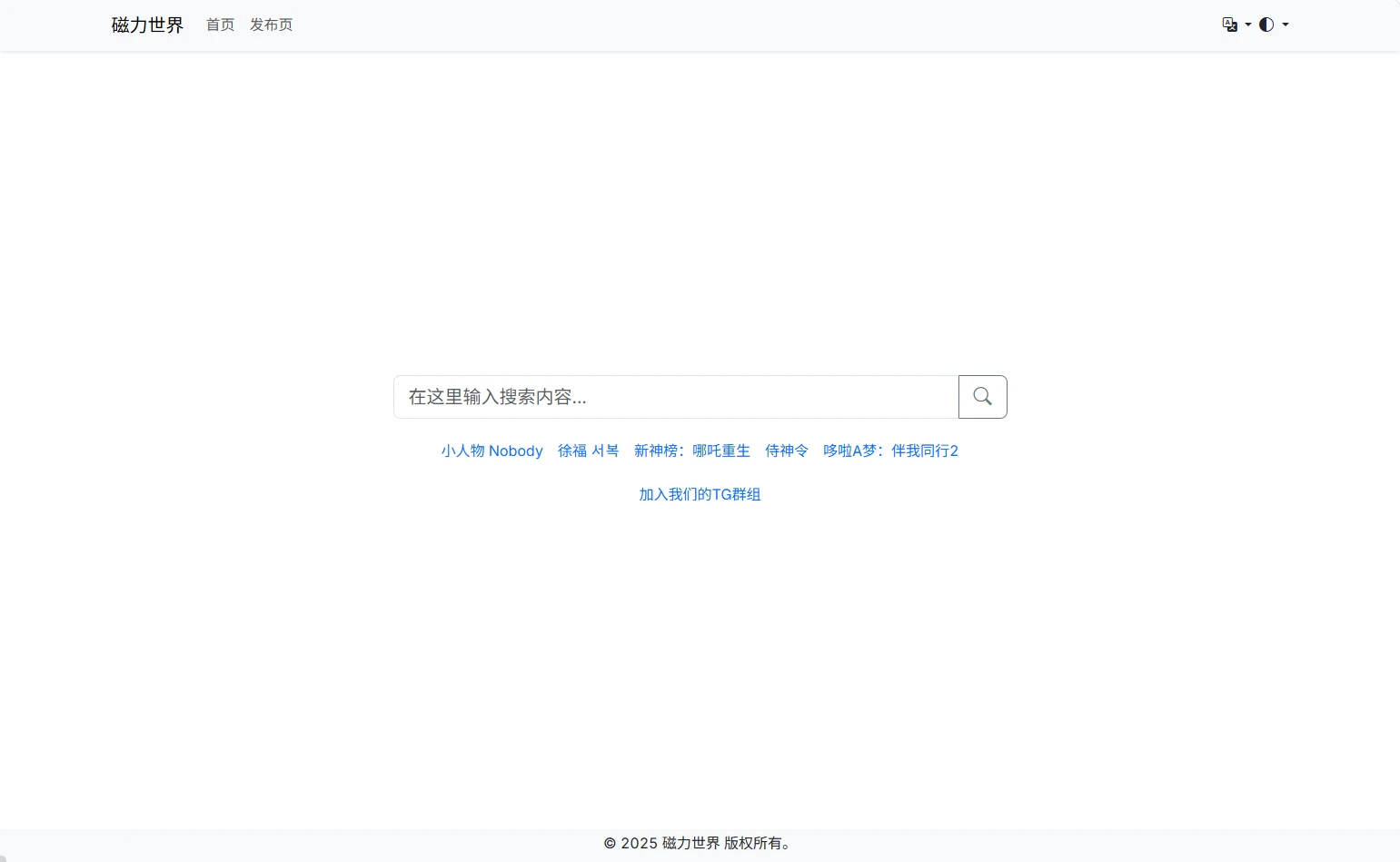
站点首页截图如下:

站点首页非常简洁,只有一个搜索框和几个关键词推荐,点击关键词,就可以很快的获取结果,大概率是针对结果做了一些缓存操作:

通过上面的页面可以很清楚的看到界面整洁度和准确度,所有的结果基本都是包含相关关键词的内容,我个人觉得已经算是很好了。随机点击一个结果进行查看:

结果界面也是非常详细,界面中只包含磁链的有效数据,除此之外没有别的无效信息,最主要的是现阶段无广告,后期是否存在就看站长的心情了。
额外补充
磁链站点的域名失效一般来说是非常频繁的,如果你觉得该站点不错的话,可以考虑收藏其发布页,避免找不到最新的站点地址。
如果有能力的话,可以尝试加入其官方TG群组,可能是更加有效的方式。

